Laboratory animals are used in biomedical research to study physiological and pathological conditions in living organisms with the ultimate aim to understand the mechanisms and develop treatments for human and animal disorders. Animal use for scientific purposes is guided by the principles of 3Rs (Reduction, Refinement and Replacement) and home-cage monitoring, an approach involving the use of video and sensors to track animals in their home-cage, offers huge potential in the field.
You might wonder how video monitoring an animal in it’s home-cage supports the 3Rs but the potential impact is huge. For example thanks to home-cage monitoring animals remain in their own environments, so are not subject to stresses of being moved and handled. The 24/7 nature of the monitoring may identify welfare issues that may otherwise be missed leading to better welfare outcomes. And improved quality and reproducibility of data is possible, meaning less animals are needed.
This story starts when the first wave of the COVID-19 pandemic hit Europe, back in March 2020. A group of researchers specialised in animal behavior analysis established a working group which grew rapidly. Meeting remotely, by October 2020 they had a community of more than 50 researchers from 23 European countries who reached a consensus to submit a proposal for the COST Action and so TEATIME was born.

Improving biomedical research by automated behaviour monitoring in the animal home-cage (TEATIME) set out to bring together players developing and using automated home-cage monitoring technologies (linking experts in mouse behaviour, laboratory animal science and data science) to critically and transparently assess these technologies, develop guidelines, and build capacity for the wider adoption of monitoring in the animals’ home-cage.
Five years on we celebrate a network, Chaired by Vootele Voikar from the Helsinki Institute of Life Science, of over 180 participants that has established an incredibly supportive community of experts, fostered the interest and expertise of young talent, and created a legacy of tools and resources that will serve the community for years to come.
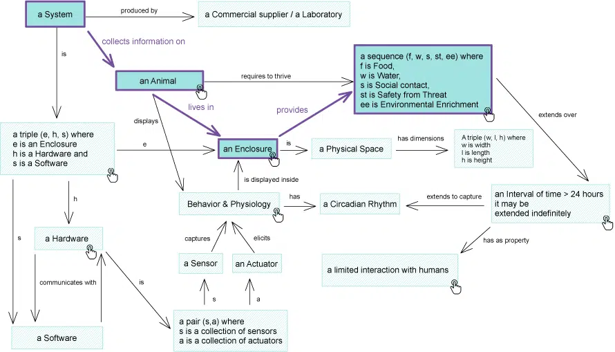
One of the first main tasks, and challenges, for TEATIME was to broach harmonisation, specifically of the language being used by the community. Having a clear, and universally adopted, definition of home-cage monitoring was critical for ensuring clear, consistent, and successful communication across different studies and disciplines.
One of the first steps was to gather community requirements for home-cage monitoring, i.e. the 24/7 collection of data of undisturbed animals in their home environment via a survey, before the network could progress to developing a framework for an enhanced definition. Even the concept of “home-cage” itself led to interesting debates and internal reflections within network. Finally TEATIME settled on the following definition:
Home-cage monitoring: A system that collects information on an animal which lives inside an enclosure that provides food, water, social contacts, and environmental enrichment.
This enhanced visual is TEATIME capturing, using a more formal structure, the multifaceted nature of home-cage monitoring systems. By following boxes and arrows of the Olog framework, it’s possible to:
- Decide whether an unknown system falls in the category of home-cage monitoring;
- Understand key parameters needed to report in an article to define the experimental settings used for the home-cage monitoring experiment.

Next TEATIME set about mapping available home-cage monitoring technologies and what started as a basic excel sheet transformed into a web-based user-friendly searchable catalog.

The Home-Cage Monitoring Technologies Catalog is an openly accessible database of systems and software that can be filtered according to technology, system type (commercial vs DIY), cage type, species, use of machine learning, open-source, and maker. Each system includes key references, validated protocols, and contact details of experienced users who can offer practical support. Contributors even implemented a dictionary editing system to ensure the same language is used across the examples featured.
Currently detailing 47 different systems, TEATIME members are committed to adding new systems to the catalogue when relevant, ensuring the future maintenance of a critical community resource. The catalogue is also supported by a series of 28 TEATIME webinars on the different monitoring systems.
Establishing a clear definition and the catalogue was a collaborative journey for this network, but also a key component to advancing and promoting the wider adoption of home-cage monitoring within the research community. With these basic pillars in place the network then set up a ‘problem-solving café’ during a network event in Prague where members could describe a scientific or technical issue to solicit help from other Action members. The format proved very useful and quickly became popular so TEATIME members agreed that an online discussion platform, simplifying knowledge transfer, might be interesting to the wider behavioural research community. And so the TEATIME Behaviour Forum was born.
The Forum is a place to discuss animal behaviour experiment and it’s open to the wider animal behaviour community. Inspired by image.sc (a forum to discuss image analysis), a group of TEATIME volunteers selected an appropriate platform to support lasting exchange and collaboration. They decided categories and tags, wrote the terms of use (as there were numerous privacy and legal implications for this domain), and developed guiding principles such as community trust and inclusivity (the Forum is welcome to all players in the field including commercial entities).
Although TEATIME focuses on automated home-cage monitoring, the remit of the Forum is broader and covers all kinds of animal behaviour experiments covering both research and welfare. It’s is divided up into several categories: the Q&A category contains the bulk of the site’s activity giving users the opportunity to ask and discuss any issue relating to hardware, software or experimental design. Other categories include Guides and Tutorials, Community News, Events, Meetings and Training, and Job Opportunities.


Launched in July 2023, and staffed by a group of volunteer moderators from the TEATIME community, today the Forum counts 1326 members from around the world. The platform is thriving: 137 topics, 774 posts and it will continue post TEATIME with the Forum to receive continued support from the Mary Lyon Centre at MRC Harwell for the next two years.
The success of TheBehaviourForum.org suggests that it is filling a gap and satisfying a need – it is on track to become THE information hub for animal behaviour studies.
Sabine Hölter-Koch, Group Leader at Institute of Experimental Genetics of Helmholtz Munich and Science Communication Coordinator for TEATIME
COST Actions have long been committed to empowering young talent in acquiring new skills and leadership experience whilst also increasing brain circulation and TEATIME has excelled in the support offered to young researchers through its diverse channels and platforms.


Of the 38 grants distributed by TEATIME 28 went to young researchers, of which 19 came from ITC Target Countries. Additionally, TEATIME offered numerous Virtual Mobility grants, further enhancing opportunities for young researchers. But support given to the young talent pool went beyond TEATIME’s grants. For example young researchers were given priority to attend all Working Group meetings, ensuring active participation from the very beginning. The Action even created a dedicate leadership post, the Young Researchers Inclusiveness Advisor, adopted by Ozge Selin Cevik, a young researcher herself, who represented the interests of her community in all Action activities and organised a series of dedicated young researcher events.

When I first joined the Action, I never expected to take on a leadership role. Initially, I began as a working group member, but soon after, the Action Chair encouraged me to become the Young Researchers Inclusiveness Advisor. Although I lacked experience at the start, I was consistently supported and motivated by our Chair, Vootele Voikar. In this role, I organized online seminars for young researchers (on topics such as grant writing, communication, and mental health) and held regular meetings to strengthen connections among them. Through these activities, I learned how to communicate more effectively with mentors, recruit speakers, organize events, and expand networks – all of which became much easier compared to my earlier experiences. This leadership position has significantly improved my skills, confidence, and professional network.
Ozge Selin Cevik, PhD. Faculty of Medicine at Mersin University
A highlight of the young researcher programme was the TEATIME Young Researchers Workshop hosted in Tartu in September 2024. An event dedicated entirely to young researchers, this workshop provided a unique platform for participants to share their experiences and insights in a supportive, home-like environment. Young researchers openly shared their challenges and academic journeys, building a strong and supportive network of peers, whilst delving into scientific topic on human diseases and the translational use of laboratory rodents.

One thing is clear, the atmosphere of collaboration, exchange, and support created by the members of TEATIME created the ideal environment for young researchers to grow. Let’s hear what TEATIME’s young researchers have to say about their experience:

On one hand, TEATIME connected me with experts in home-cage montoring, which was a big part of my PhD research. After taking part in two training schools, I had a solid base of knowledge that helped me shape my analysis protocols and plan new studies. Another great benefit was the direct, personal exchange with these experts. It motivated me to start side projects of my own, digging into questions that really interested me, especially around refinement research. TEATIME also gave me a rare chance to build a strong network, something that can be tough for early-career scientists. During my three years as a PhD student, I had the opportunity to connect with senior researchers, openly discuss ideas, and even explore possibilities for collaboration.
Philipp Villiger, PhD. Postdoctoral Researcher at Zurich Integrative Rodent Physiology
As a young researcher, TEATIME supported my growth as a scientist. I was a student at the first training school in Varese, in Italy; then in the advanced school in Berlin, in Germany; and then in Bratislava, Slovakia I was an invited speaker. This was a major achievement for me as an young researcher. With TEATIME, I found a community where I feel comfortable to ask questions and contribute to projects peer-to-peer such as the collaborative writing of a book chapter on home-cage systems.
Daniela Domingues, PhD researcher at the Lyon Neuroscience Research Center


In TEATIME I met and learned from people whose main research focus is behaviour and was exposed to so much information and many perspectives and experiences. But, most of all I think, it was the egalitarian feeling. In the first training school, students started asking questions which were met with warmth and enthusiasm, which invited more discussion. I didn’t have any barriers whatsoever approaching any of the seasoned experts in TEATIME. I have received a lot of guidance from many TEATIME members over the years which impacted and shaped me professionally and personally. I also know I’ll always be able to count on them for advice.
Davor Virag, MD. Department of Pharmacology at the University of Zagreb School of Medicine
I learned a lot from experienced researchers and specialists thanks to my involvement in TEATIME (project management, grant application, as well as technical know-how). The possibility to travel to conferences and meetings is very motivating for young researchers. Also the possibility to apply for small grants like STSMs helps for further project. The development of myself went from “just” a project member to STSM coordinator, to Management Committee member and co-leader of a Working Group sub-group. It all started with TEATIME and grew over several Actions.
Sophie Schober, Postdoctoral Researcher at Karl Landsteiner University of Health Sciences

The art of communicating animal research
Communicating about animal research is hugely important but not without its challenges. Ready to take on the challenge, TEATIME organised two hugely successful webinars on the art of communicating animal research in the 21st Century, attracting over 600 participations from more than 50 countries.
These events brought together a dynamic group of experts in science communication, ethics, AI, and public engagement to provide invaluable insights on how to effectively sharing research with diverse audiences. From harnessing the art of storytelling to refining non-technical summaries and digital tools to reshape the conversation, the sessions offered practical tools and strategies to enhance how researchers can engage with the public, policymakers, and the broader scientific community.
“By mastering our communication skills, we can help foster a greater understanding of the vital role animal research plays in advancing science and improving lives. As we continue to push the boundaries of discovery, these lessons will guide us in ensuring that our research reaches its full potential in both impact and accessibility” explains Maša Čater, PhD, researcher and operational leader of the Center for laboratory animals at the Biotechnical faculty at the University of Ljubljana, and TEATIME’s Working Group Leader on Communications.
Women in science
Engaging TEATIME campaigns for International Women’s Day helped raise awareness on gender equality and the role of women in science. They zoomed in on the gender statistics of their network members, events, and grants while sharing stories and words of motivation from different researchers in their network to inspire the next generation of young girls and women to pursue scientific careers in campaigns shared via their social media (Twitter/X and Bluesky):






Open Access resources
TEATIME has also amassed a collection of accessible resources on home-cage monitoring ranging from manuals from each training school organised by the network, a detailed analysis of its survey, annual reports, not forgetting the many academic papers published by the network.
One critical academic network output is the ‘Systematic review on home-cage monitoring‘ that draws insights from 521 publications sourced from PubMed and Web of Science to shed light on the evolution of home-cage monitoring and its current state-of-the-art applications. Other important and relevant network publications include a White Paper on the future requirements for technological developments in home-cage monitoring (‘The pathway to automation’), a paper on a FAIR repository for biomedical data derived from Home-Cage Monitoring (‘Too big to loose’), numerous outputs advocating for automation in animal research and how smart cages increase welfare, and a paper on the importance of considering both sexes in animal studies (‘Sex-Review’), all due for publication this autumn.
Let’s play the BEST home-cage game
TEATIME even developed a boardgame, BEST Home-Cage game (Breakthrough-Euphoria-Strife-Triumph), to help disseminate best practices for home-cage monitoring. The target players are young researchers or others in the research community who wish to embark on a home-cage monitoring journey. It’s a complement tool for science communication that sits alongside the catalogue (that details what technology is out there) and the Behaviour Forum (that is filled with targeted advice) and the game is a guide to what could go wrong and what are the things you need to consider before starting.
“A best practice guide would just end up being another of many white papers out there with the impact limited to someone finding it. So when we were planning the TEATIME final conference, I suggested gathering the best practices in to one thread on the Behaviour Forum and using that to make an interactive game.” explains Dr Rasneer Sonia Bains, designer of the game and Head of Phenotyping Technical Development at the Mary Lyon Centre at MRC Harwell. The game highlights best practice examples and warns about pitfalls based on real world experiences. The cards provide a link to find out more or reach out to experts via the Behaviour Forum.



“I am hoping this will be a legacy of the TEATIME community that will be used by the community to take to workshops, Early Career Research days, and public engagement days to get the next generation of researchers into science.” explains Rasneer.
“Automated home-cage monitoring has evolved very rapidly over the last 5 years, and the pace is just increasing. In that sense, TEATIME was a very timely project – we were able to contribute to developing, and more importantly disseminating, the framework of home-cage monitoring, raising awareness, and promoting novel approaches that will shape the future of using animals in research and understanding their behaviour.” explains Vootele Vöikar, Research Coordinator at Helsinki Institute of Life Science (HiLIFE) and Chair of TEATIME.
After so many successes, this is clearly not the end for TEATIME. Its community pledges to sustain numerous projects post COST funding, like the catalogue and The Behaviour Forum, and new projects are just emerging from their ideation phase ready for the next steps.
A framework for a FAIR repository of home-cage monitoring data
New projects from TEATIME you say? Back in October 2023 TEATIME organised a hackathon at MRC Harwell focused on mouse behaviour classification. The dataset they used was an old one from 2010 as no freely available, recently curated dataset with ground truth data (verified, true data used for training, validating and testing AI models) could be found for this challenge.

Perplexed by the lack of available data, TEATIME asked do we need a repository? What should it look like? What should it do?
Motivated by this quest they looked at 49 existing repositories, and while 16 met some of the criteria these behaviour experts require (such as flexible metadata, video footage, API to facilitate collection and transfer) not one fulfilled all of their needs. So, why not create their own? 17 TEATIMERs came together; life scientists, data scientists, web semantics expert, and software developers to convert their needs into a paper on a FAIR-compliant federated home-cage monitoring data repository (that will be published this autumn).
Open Science is an movement that the TEATIME community have embraced and motivated by the importance of a dedicated, FAIR repository for their community would help further to spread knowledge and make their research (data) accessible. The next steps are to build a team to turn the framework into a working solution. With technical priorities now in place, they now they look to integrate additional expertise to turn this into a reality.
A thriving community
“Networks like TEATIME bring people together. They develop synergistically by not working in silos.“
Dr Rasneer Sonia Bains, Head of Phenotyping Technical Development at the Mary Lyon Centre at MRC Harwell and member of TEATIME

The legacy of this network, in addition to all the tangible outputs, is very much the community that has formed. Fundamentally, at their core, COST Actions are about networking and the people who come together to grow their professional connections. Actions should be interdisciplinary, inclusive, and for people at all career stages, and it’s clear that TEATIME’s leadership, fostered an incredibly welcoming and supportive network that will stay connected.
I want to emphasize the collaborative spirit, enthusiasm, open and friendly atmosphere throughout these 5 years. People (the TEATIME family) supporting each other, working towards common goals, and finding time for the tasks very often from their own time, as the Action can be seen as a voluntary contribution and side-work for many. It sounds like a cliche, but I think we indeed built the bridges, between cultures and generations, that hopefully last for years to come.
Vootele Vöikar, Research Coordinator at Helsinki Institute of Life Science (HiLIFE) and Chair of TEATIME
Additional information
TEATIME will keep their social media profiles active so follow them on X, Bluesky, and LinkedIn for future updates.
Cover photo: white mouse inside a red tunnel © University of Cambridge via Understanding Animal Research

